在 Nacos配置服务原理 文中结束时提到过通过发布 ApplicationListener 刷新事件完成 Context 中属性值的更新。那么本章我们一起分析 ApplicationListener 原理。在开启 ApplicationListener 解析之前我们先看一个传说中模式—-观察者模式(Observer)。
观察者模式
观察者模式定义:对象间一种一对多的依赖关系,当一个被观察的对象改变状态,则会自动通知它的依赖对象。观察者模式属于行为型模式。这是比较概念性的定义,下面我用一种接近生活的例子来诠释观察者模式。上大学的时候,很多学生经常旷课,但是快到期末考试那两三节课基本是全到的,为什么呢?不错,老师会划考试重点!!!这时老师就是被学生观察的对象,学生就是观察者。当老师说以下这个知识点考试会考时,下面刷刷刷响起来,同学们都在用笔画标记!当然不同的学生用的办法不一样,比如学霸会用五颜六色的表把重中之重区分出来,学渣可能就不管全用2B铅笔画(我就是这学渣中的其一)。看一下老师和学生的关系图:

郑重声明一下,本学渣比较懒,没有自己实现一个观察者模式,直接用的是jdk提供的Observer和Obervable。接下来直接用代码说明一切。
被观察对象
/**
* 被观察对象
* @author Greiz
*/
public class TeacherObservable extends Observable {
private String examKeyPoints;
public String getExamKeyPoints() {
return examKeyPoints;
}
public void setExamKeyPoints(String examKeyPoints) {
this.examKeyPoints = examKeyPoints;
// 修改状态
super.setChanged();
// 通知所有观察者
super.notifyObservers(examKeyPoints);
}
}
被观察对象(老师),继承了Observable。当变量考试重点(examKeyPoints)变了通知观察者
public class Observable {
private boolean changed = false;
private Vector obs;
public synchronized void addObserver(Observer o) {
if (o == null)
throw new NullPointerException();
if (!obs.contains(o)) {
obs.addElement(o);
}
}
public void notifyObservers() {
notifyObservers(null);
}
public void notifyObservers(Object arg) {
Object[] arrLocal;
synchronized (this) {
if (!changed)
return;
arrLocal = obs.toArray();
clearChanged();
}
for (int i = arrLocal.length-1; i>=0; i--)
((Observer)arrLocal[i]).update(this, arg);
}
protected synchronized void setChanged() {
changed = true;
}
}
JDK中的Observable类。成员变量维护一个观察者的列表,通知的时候遍历该列表逐个调用update()方法。哈哈,是不是很简单。
观察者
public interface Observer {
void update(Observable o, Object arg);
}
监听者用的也是JDK的,这家伙比我还懒,就一个方法的接口,要干的活都交给后代处理。
/**
* @author Greiz
*/
public class ExcellentStudentObserver implements Observer {
public static final String STUDENT = "我学霸";
@Override
public void update(Observable o, Object arg) {
System.out.println(STUDENT + "用各种颜色的笔划重点:" + arg.toString());
}
}
监听者 — 学霸,当TeacherObservable成员变量改变时最终会调该类的update()方法。
/**
* @author Greiz
*/
public class PoorStudentObserver implements Observer {
public static final String STUDENT = "我学渣一枚";
@Override
public void update(Observable o, Object arg) {
System.out.println(STUDENT + "用2B铅笔划重点:" + arg.toString());
}
}
监听者 — 学渣(我),当TeacherObservable成员变量改变时最终会调该类的update()方法。
管理者
老师和学生都有了,剩下的就差把他们联系起来了,总不能随手一把抓吧,专业不对口划重点也没有啊!
/**
* @author Greiz
*/
public class ObserverManager {
public static void main(String[] args) {
TeacherObservable observable = new TeacherObservable();
// 给被观察者对象添加观察者
observable.addObserver(new PoorStudentObserver());
observable.addObserver(new ExcellentStudentObserver());
// 修改被观察者
observable.setExamKeyPoints("这是考试重点!!!");
}
}
一个简单的观察者模式完整的列子完成了。
小结
优点
- 被观察对象和观察者之间解耦。
- 建立回调机制模型。
缺点
- 如果被观察对象维护的观察者列表中成员过多,遍历通知会耗时相当长。
2. 如果被观察对象和观察者之间出现相互调用容易形成死循环。
3. 观察者不清楚被观察者对象变化的细节
4. 只能本地,不能分布式。
ApplicationListener 源码解析
ApplicationListener 跟上面观察者模式有什么关系呢?我们先看源码,后面一起分析一下他们的关系。这节分两个阶段,一个调用阶段,另一个组装阶段。
调用阶段
下面我画出调用过程一些重要接口调用时序图。

源码解析调用阶段都是围绕这个图步骤进行。
public class GreizEvent extends ApplicationEvent {
public GreizEvent(Object source) {
super(source);
}
private String name = "Greiz";
public String getName() {
return name;
}
public void setName(String name) {
this.name = name;
}
}
自定义事件,需要继承 ApplicationEvent。
@Component
public class GreizListener implements ApplicationListener {
@Override
public void onApplicationEvent(GreizEvent event) {
System.out.println("=============" + event.getName());
}
}
添加自定义事件监听者,必须加入Spring容器管理相关注解如 @Component,否则不起作用。
public static void main(String[] args) {
ApplicationContext context = new AnnotationConfigApplicationContext("com.greiz.demo.listener");
context.publishEvent(new GreizEvent("Greiz"));
}
启动Spring,发布自定义事件
接下来进入时序图中1-6 接口。
protected void publishEvent(Object event, @Nullable ResolvableType eventType) {
ApplicationEvent applicationEvent;
if (event instanceof ApplicationEvent) {
applicationEvent = (ApplicationEvent) event;
}
... 省略代码
if (this.earlyApplicationEvents != null) {
this.earlyApplicationEvents.add(applicationEvent);
}
else {
getApplicationEventMulticaster().multicastEvent(applicationEvent, eventType);
}
... 省略代码
}
对应时序图方法1, AbstractApplicationContext.publishEvent()。publishEvent方法是在 ApplicationEventPublisher 定义的,ApplicationEventPublisher 可以理解成事件发射器。会调用 getApplicationEventMulticaster()
ApplicationEventMulticaster getApplicationEventMulticaster() throws IllegalStateException {
if (this.applicationEventMulticaster == null) {
throw new IllegalStateException("ApplicationEventMulticaster not initialized - " +
"call 'refresh' before multicasting events via the context: " + this);
}
return this.applicationEventMulticaster;
}
对应时序图方法2,AbstractApplicationContext.getApplicationEventMulticaster()获取事件广播者。applicationEventMulticaster 在Spring启动refresh过程 调用 initApplicationEventMulticaster() 初始化,是 SimpleApplicationEventMulticaster 实例。
public void multicastEvent(final ApplicationEvent event, @Nullable ResolvableType eventType) {
ResolvableType type = (eventType != null ? eventType : resolveDefaultEventType(event));
Executor executor = getTaskExecutor();
for (ApplicationListener> listener : getApplicationListeners(event, type)) {
if (executor != null) {
executor.execute(() -> invokeListener(listener, event));
}
else {
invokeListener(listener, event);
}
}
}
对应时序图方法3,SimpleApplicationEventMulticaster.multicastEvent()。根据事件类型,获取所有对应的监听者,然后遍历通知(俗称广播)。
protected Collection> getApplicationListeners(
ApplicationEvent event, ResolvableType eventType) {
Object source = event.getSource();
Class> sourceType = (source != null ? source.getClass() : null);
ListenerCacheKey cacheKey = new ListenerCacheKey(eventType, sourceType);
ListenerRetriever retriever = this.retrieverCache.get(cacheKey);
if (retriever != null) {
return retriever.getApplicationListeners();
}
if (this.beanClassLoader == null ||
(ClassUtils.isCacheSafe(event.getClass(), this.beanClassLoader) &&
(sourceType == null || ClassUtils.isCacheSafe(sourceType, this.beanClassLoader)))) {
synchronized (this.retrievalMutex) {
retriever = this.retrieverCache.get(cacheKey);
if (retriever != null) {
return retriever.getApplicationListeners();
}
retriever = new ListenerRetriever(true);
Collection> listeners =
retrieveApplicationListeners(eventType, sourceType, retriever);
this.retrieverCache.put(cacheKey, retriever);
return listeners;
}
}
else {
return retrieveApplicationListeners(eventType, sourceType, null);
}
}
对应时序图方法4,AbstractApplicationEventMulticaster.getApplicationListeners()。根据事件类型,先查询缓存,如果缓存中没有调用 retrieveApplicationListeners() 获取,然后存到缓存中。
private Collection> retrieveApplicationListeners(
ResolvableType eventType, @Nullable Class> sourceType, @Nullable ListenerRetriever retriever) {
List> allListeners = new ArrayList<>();
Set> listeners;
Set listenerBeans;
synchronized (this.retrievalMutex) {
listeners = new LinkedHashSet<>(this.defaultRetriever.applicationListeners);
listenerBeans = new LinkedHashSet<>(this.defaultRetriever.applicationListenerBeans);
}
for (ApplicationListener> listener : listeners) {
if (supportsEvent(listener, eventType, sourceType)) {
if (retriever != null) {
retriever.applicationListeners.add(listener);
}
allListeners.add(listener);
}
}
if (!listenerBeans.isEmpty()) {
BeanFactory beanFactory = getBeanFactory();
for (String listenerBeanName : listenerBeans) {
try {
Class> listenerType = beanFactory.getType(listenerBeanName);
if (listenerType == null || supportsEvent(listenerType, eventType)) {
ApplicationListener> listener = beanFactory.getBean(listenerBeanName, ApplicationListener.class);
if (!allListeners.contains(listener) && supportsEvent(listener, eventType, sourceType)) {
if (retriever != null) {
if (beanFactory.isSingleton(listenerBeanName)) {
retriever.applicationListeners.add(listener);
}
else {
retriever.applicationListenerBeans.add(listenerBeanName);
}
}
allListeners.add(listener);
}
}
}
catch (NoSuchBeanDefinitionException ex) {
}
}
}
AnnotationAwareOrderComparator.sort(allListeners);
if (retriever != null && retriever.applicationListenerBeans.isEmpty()) {
retriever.applicationListeners.clear();
retriever.applicationListeners.addAll(allListeners);
}
return allListeners;
}
对应时序图方法5,AbstractApplicationEventMulticaster.retrieveApplicationListeners()。 所有事件监听者都在this.defaultRetriever 对象中,该对象的值初始化过程我们在下一节分析。返回过滤后符合本次事件的监听者。接下来我们回到 时序图方法3 中继续调用 SimpleApplicationEventMulticaster.invokeListener()。
private void doInvokeListener(ApplicationListener listener, ApplicationEvent event) {
try {
listener.onApplicationEvent(event);
}
catch (ClassCastException ex) {
... 省略代码
}
}
对应时序图方法6,SimpleApplicationEventMulticaster.doInvokeListener()。 这里就是真正调用监听者的方法。
前面提出 ApplicationListener 跟观察者模式有什么关系呢?分析 publishEvent(…) 到 onApplicationEvent(…) 调用,是不是很像前面观察者模式列子中 setExamKeyPoints() –> notifyObservers() –> update()。这一个阶段可以看作就是观察者模式中调用阶段。接下来我们继续分析观察者和被观察者对象绑定过程—组装阶段。
组装阶段
照旧,以图开篇,接下来全靠编!!!

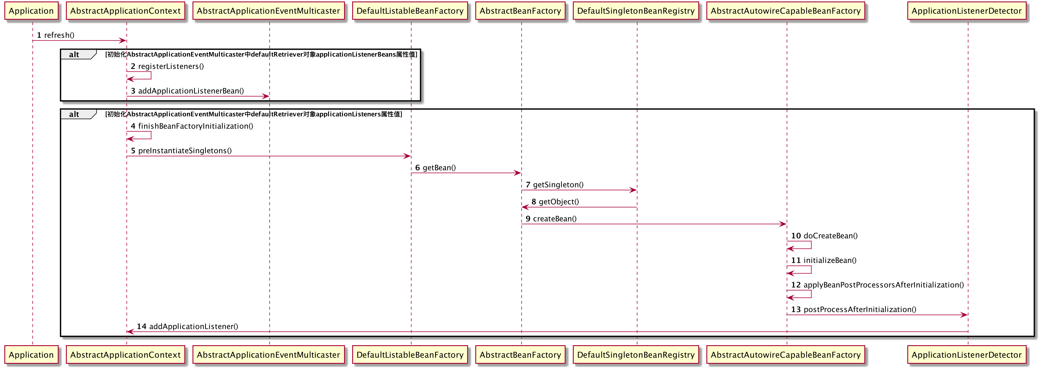
在调用阶段时序图5中得知符合对应事件的监听者是从 AbstractApplicationEventMulticaster 成员 (ListenerRetriever)defaultRetriever 的 applicationListeners 和 applicationListenerBeans 属性获取的。组装阶段就是解析 defaultRetriever 初始化负值过程。
applicationListenerBeans 初始化负值过程:
public void refresh() throws BeansException, IllegalStateException {
synchronized (this.startupShutdownMonitor) {
... ... 省略代码
try {
... ... 省略代码
// ListenerRetriever applicationListenerBeans 初始化负值过程在这里面
registerListeners();
// ListenerRetriever applicationListeners 初始化负值过程在这里面
finishBeanFactoryInitialization(beanFactory);
... ... 省略代码
}
catch (BeansException ex) {
... 省略代码
}
finally {
... 省略代码
}
}
}
对应时序图方法1,AbstractApplicationContext.refresh()。省略了一下与本次目的无关的代码。看注释就好,哈哈。
protected void registerListeners() {
// 初始化阶段getApplicationListeners()返回空列表
for (ApplicationListener> listener : getApplicationListeners()) {
getApplicationEventMulticaster().addApplicationListener(listener);
}
// 根据bean类型获取
String[] listenerBeanNames = getBeanNamesForType(ApplicationListener.class, true, false);
for (String listenerBeanName : listenerBeanNames) {
getApplicationEventMulticaster().addApplicationListenerBean(listenerBeanName);
}
... 省略代码
}
对应时序图方法2,AbstractApplicationContext.registerListeners()。注意看注释,看注释,看注释!!!此处根据bean类型获取,反应了前面 “添加自定义事件监听者,必须加入Spring容器管理相关注解如 @Component,否则不起作用”的说法。
public void addApplicationListenerBean(String listenerBeanName) {
synchronized (this.retrievalMutex) {
this.defaultRetriever.applicationListenerBeans.add(listenerBeanName);
this.retrieverCache.clear();
}
}
对应时序图方法3,AbstractApplicationEventMulticaster.addApplicationListenerBean()。
AbstractApplicationEventMulticaster 成员 (ListenerRetriever)defaultRetriever 的applicationListenerBeans 属性负值完成。
applicationListeners 初始化负值过程:
protected void finishBeanFactoryInitialization(ConfigurableListableBeanFactory beanFactory) {
... 省略代码
beanFactory.preInstantiateSingletons();
}
对应时序图方法4,AbstractApplicationContext.finishBeanFactoryInitialization()。
偷懒一次,跟着这个方法debug下去,最终调用AbstractApplicationContext.addApplicationListener()。
public void addApplicationListener(ApplicationListener> listener) {
Assert.notNull(listener, "ApplicationListener must not be null");
if (this.applicationEventMulticaster != null) {
this.applicationEventMulticaster.addApplicationListener(listener);
}
this.applicationListeners.add(listener);
}
对应时序图方法14,AbstractApplicationContext.addApplicationListener()。
public void addApplicationListener(ApplicationListener> listener) {
synchronized (this.retrievalMutex) {
Object singletonTarget = AopProxyUtils.getSingletonTarget(listener);
if (singletonTarget instanceof ApplicationListener) {
this.defaultRetriever.applicationListeners.remove(singletonTarget);
}
this.defaultRetriever.applicationListeners.add(listener);
this.retrieverCache.clear();
}
}
对应时序图方法15,AbstractApplicationEventMulticaster.addApplicationListener()。恩,是不是很熟悉的defaultRetriever。
AbstractApplicationEventMulticaster 成员 (ListenerRetriever)defaultRetriever 的applicationListeners 属性负值完成。
总结
Spring的事件监听者模型可以看作是观察者模式,但Spring对JDK的观察者模式做了扩展,根据事件类型广播给对应的监听者。其实很多Spring源码都是介于JDK的基础上做的扩展,如果把JDK比作生活,那么Spring就是诗人。好诗都是来自生活而高于生活!
文章来源于互联网:ApplicationListener原理分析
1、本站所有资源均从互联网上收集整理而来,仅供学习交流之用,因此不包含技术服务请大家谅解!
2、本站不提供任何实质性的付费和支付资源,所有需要积分下载的资源均为网站运营赞助费用或者线下劳务费用!
3、本站所有资源仅用于学习及研究使用,您必须在下载后的24小时内删除所下载资源,切勿用于商业用途,否则由此引发的法律纠纷及连带责任本站和发布者概不承担!
4、本站站内提供的所有可下载资源,本站保证未做任何负面改动(不包含修复bug和完善功能等正面优化或二次开发),但本站不保证资源的准确性、安全性和完整性,用户下载后自行斟酌,我们以交流学习为目的,并不是所有的源码都100%无错或无bug!如有链接无法下载、失效或广告,请联系客服处理!
5、本站资源除标明原创外均来自网络整理,版权归原作者或本站特约原创作者所有,如侵犯到您的合法权益,请立即告知本站,本站将及时予与删除并致以最深的歉意!
6、如果您也有好的资源或教程,您可以投稿发布,成功分享后有站币奖励和额外收入!
7、如果您喜欢该资源,请支持官方正版资源,以得到更好的正版服务!
8、请您认真阅读上述内容,注册本站用户或下载本站资源即您同意上述内容!
原文链接:https://www.dandroid.cn/archives/17027,转载请注明出处。


评论0