Lock
Lock 在 J.U.C 中是最核心的组件,前面学习 synchronized 的时候说过,锁最重要的特性就是解决并发安全问题。为什么要以 Lock 作为切入点呢?如果有同学看过 J.U.C 包中的所有组件,一定会发现绝大部分的组件都有用到了 Lock。所以通过 Lock 作为切入点使得在后续的学习过程中会更加轻松。
Lock 简介
在 Lock 接口出现之前,Java 中的应用程序对于多线程的并发安全处理只能基于synchronized 关键字来解决。但是 synchronized 在有些场景中会存在一些短板,也就是它并不适合于所有的并发场景。但是在 Java5 以后,Lock 的出现可以解决synchronized 在某些场景中的短板,它比 synchronized 更加灵活。
Lock 的实现
Lock 本质上是一个接口,它定义了释放锁和获得锁的抽象方法,定义成接口就意味着它定义了锁的一个标准规范,也同时意味着锁的不同实现。实现 Lock 接口的类有很多,以下为几个常见的锁实现
ReentrantLock:表示重入锁,它是唯一一个实现了 Lock 接口的类。重入锁指的是线程在获得锁之后,再次获取该锁不需要阻塞,而是直接关联一次计数器增加重入次数
ReentrantReadWriteLock:重入读写锁,它实现了 ReadWriteLock 接口,在这个类中维护了两个锁,一个是 ReadLock,一个是 WriteLock,他们都分别实现了 Lock接口。读写锁是一种适合读多写少的场景下解决线程安全问题的工具,基本原则是: 读和读不互斥、读和写互斥、写和写互斥。也就是说涉及到影响数据变化的操作都会存在互斥。
StampedLock: stampedLock 是 JDK8 引入的新的锁机制,可以简单认为是读写锁的一个改进版本,读写锁虽然通过分离读和写的功能使得读和读之间可以完全并发,但是读和写是有冲突的,如果大量的读线程存在,可能会引起写线程的饥饿。stampedLock 是一种乐观的读策略,使得乐观锁完全不会阻塞写线程
Lock 的类关系图
Lock 有很多的锁的实现,但是直观的实现是 ReentrantLock 重入锁:

ReentrantLock 重入锁
重入锁,表示支持重新进入的锁,也就是说,如果当前线程 t1 通过调用 lock 方法获取了锁之后,再次调用 lock,是不会再阻塞去获取锁的,直接增加重试次数就行了。synchronized 和 ReentrantLock 都是可重入锁。
重入锁的设计目的
比如调用 demo 方法获得了当前的对象锁,然后在这个方法中再去调用demo2,demo2 中的存在同一个实例锁,这个时候当前线程会因为无法获得demo2 的对象锁而阻塞,就会产生死锁。重入锁的设计目的是避免线程的死锁。

ReentrantLock 的使用案例
public class AtomicDemo {
private static int count = 0;
static Lock lock = new ReentrantLock();
public static void inc() {
lock.lock();
try {
Thread.sleep(1);
} catch (InterruptedException e) {
e.printStackTrace();
}
count++;
lock.unlock();
}
public static void main(String[] args) throws
InterruptedException {
for (int i = 0; i < 1000; i++) {
new Thread(() -> {
AtomicDemo.inc();
}).start();
;
}
Thread.sleep(3000);
System.out.println("result:" + count);
}
}
ReentrantReadWriteLock
我们以前理解的锁,基本都是排他锁,也就是这些锁在同一时刻只允许一个线程进行访问,而读写所在同一时刻可以允许多个线程访问,但是在写线程访问时,所有的读线程和其他写线程都会被阻塞。读写锁维护了一对锁,一个读锁、一个写锁;
一般情况下,读写锁的性能都会比排它锁好,因为大多数场景读是多于写的。在读多于写的情况下,读写锁能够提供比排它锁更好的并发性和吞吐量.
public class LockDemo {
static Map cacheMap = new HashMap<>();
static ReentrantReadWriteLock rwl = new
ReentrantReadWriteLock();
static Lock read = rwl.readLock();
static Lock write = rwl.writeLock();
public static final Object get(String key) {
System.out.println("开始读取数据");
read.lock(); //读锁
try {
return cacheMap.get(key);
} finally {
read.unlock();
}
}
public static final Object put(String key, Object value) {
write.lock();
System.out.println("开始写数据");
try {
return cacheMap.put(key, value);
} finally {
write.unlock();
}
}
}
在这个案例中,通过 hashmap 来模拟了一个内存缓存,然后使用读写所来保证这个内存缓存的线程安全性。当执行读操作的时候,需要获取读锁,在并发访问的时候,读锁不会被阻塞,因为读操作不会影响执行结果。在执行写操作是,线程必须要获取写锁,当已经有线程持有写锁的情况下,当前线程会被阻塞,只有当写锁释放以后,其他读写操作才能继续执行。使用读写锁提升读操作的并发性,也保证每次写操作对所有的读写操作的可见性。
ReentrantLock 的实现原理
我们知道锁的基本原理是,基于将多线程并行任务通过某一种机制实现线程的串行执行,从而达到线程安全性的目的。在 synchronized 中,我们分析了偏向锁、轻量级锁、乐观锁。基于乐观锁以及自旋锁来优化了 synchronized 的加锁开销,同时在重量级锁阶段,通过线程的阻塞以及唤醒来达到线程竞争和同步的目的。那么在 ReentrantLock 中,也一定会存在这样的需要去解决的问题。就是在多线程竞争重入锁时,竞争失败的线程是如何实现阻塞以及被唤醒的呢?
AQS 是什么
在 Lock 中,用到了一个同步队列 AQS,全称 AbstractQueuedSynchronizer,它是一个同步工具也是 Lock 用来实现线程同步的核心组件。
AQS 的两种功能
从使用层面来说,AQS 的功能分为两种:独占和共享独占锁,每次只能有一个线程持有锁,比如前面给大家演示的 ReentrantLock 就是以独占方式实现的互斥锁共 享 锁 , 允 许 多 个 线 程 同 时 获 取 锁 , 并 发 访 问 共 享 资 源 , 比 如ReentrantReadWriteLock
AQS 的内部实现
AQS 队列内部维护的是一个 FIFO 的双向链表,这种结构的特点是每个数据结构都有两个指针,分别指向直接的后继节点和直接前驱节点。所以双向链表可以从任意一个节点开始很方便的访问前驱和后继。每个 Node 其实是由线程封装,当线程争抢锁失败后会封装成 Node 加入到 ASQ 队列中去;当获取锁的线程释放锁以后,会从队列中唤醒一个阻塞的节点(线程)。

Node 的组成

释放锁以及添加线程对于队列的变化
当出现锁竞争以及释放锁的时候,AQS 同步队列中的节点会发生变化,首先看一下添加节点的场景。

里会涉及到两个变化
1. 新的线程封装成 Node 节点追加到同步队列中,设置 prev 节点以及修改当前节点的前置节点的 next 节点指向自己
2. 通过 CAS 讲 tail 重新指向新的尾部节点
head 节点表示获取锁成功的节点,当头结点在释放同步状态时,会唤醒后继节点,如果后继节点获得锁成功,会把自己设置为头结点,节点的变化过程如下

这个过程也是涉及到两个变化
1. 修改 head 节点指向下一个获得锁的节点
2. 新的获得锁的节点,将 prev 的指针指向 null
设置 head 节点不需要用 CAS,原因是设置 head 节点是由获得锁的线程来完成的,而同步锁只能由一个线程获得,所以不需要 CAS 保证,只需要把 head 节点设置为原首节点的后继节点,并且断开原 head 节点的 next 引用即可
ReentrantLock 的源码分析
以 ReentrantLock 作为切入点,来看看在这个场景中是如何使用 AQS 来实现线程的同步的
ReentrantLock 的时序图
调用 ReentrantLock 中的 lock()方法,源码的调用过程我使用了时序图来展现。

ReentrantLock.lock()
这个是 reentrantLock 获取锁的入口
public void lock() {
sync.lock();
}
sync 实际上是一个抽象的静态内部类,它继承了 AQS 来实现重入锁的逻辑,我们前面说过 AQS 是一个同步队列,它能够实现线程的阻塞以及唤醒,但它并不具备业务功能,所以在不同的同步场景中,会继承 AQS 来实现对应场景的功能
Sync 有两个具体的实现类,分别是:
NofairSync:表示可以存在抢占锁的功能,也就是说不管当前队列上是否存在其他线程等待,新线程都有机会抢占锁
FailSync: 表示所有线程严格按照 FIFO 来获取锁
NofairSync.lock
以非公平锁为例,来看看 lock 中的实现
1. 非公平锁和公平锁最大的区别在于,在非公平锁中我抢占锁的逻辑是,不管有没有线程排队,我先上来 cas 去抢占一下
2. CAS 成功,就表示成功获得了锁
3. CAS 失败,调用 acquire(1)走锁竞争逻辑
final void lock() {
if (compareAndSetState(0, 1))
setExclusiveOwnerThread(Thread.currentThread());
else
acquire(1);
}
CAS 的实现原理
protected final boolean compareAndSetState(int expect, int update) {
// See below for intrinsics setup to support this
return unsafe.compareAndSwapInt(this, stateOffset, expect, update);
}
通过 cas 乐观锁的方式来做比较并替换,这段代码的意思是,如果当前内存中的state 的值和预期值 expect 相等,则替换为 update。更新成功返回 true,否则返回 false. 这个操作是原子的,不会出现线程安全问题,这里面涉及到Unsafe这个类的操作,
以及涉及到 state 这个属性的意义。
state 是 AQS 中的一个属性,它在不同的实现中所表达的含义不一样,对于重入锁的实现来说,表示一个同步状态。它有两个含义的表示
1. 当 state=0 时,表示无锁状态
2. 当 state>0 时,表示已经有线程获得了锁,也就是 state=1,但是因为ReentrantLock 允许重入,所以同一个线程多次获得同步锁的时候,state 会递增,比如重入 5 次,那么 state=5。而在释放锁的时候,同样需要释放 5 次直到 state=0,其他线程才有资格获得锁
Unsafe 类
Unsafe 类是在 sun.misc 包下,不属于 Java 标准。但是很多 Java 的基础类库,包括一些被广泛使用的高性能开发库都是基于 Unsafe 类开发的,比如 Netty、Hadoop、Kafka 等;Unsafe 可认为是 Java 中留下的后门,提供了一些低层次操作,如直接内存访问、
线程的挂起和恢复、CAS、线程同步、内存屏障而 CAS 就是 Unsafe 类中提供的一个原子操作,第一个参数为需要改变的对象,第二个为偏移量(即之前求出来的 headOffset 的值),第三个参数为期待的值,第四个为更新后的值整个方法的作用是如果当前时刻的值等于预期值 var4 相等,则更新为新的期望值 var5,如果更新成功,则返回 true,否则返回 false;
stateOffset
一个 Java 对象可以看成是一段内存,每个字段都得按照一定的顺序放在这段内存里,通过这个方法可以准确地告诉你某个字段相对于对象的起始内存地址的字节偏移。用于在后面的 compareAndSwapInt 中,去根据偏移量找到对象在内存中的具体位置
所以 stateOffset 表示 state 这个字段在 AQS 类的内存中相对于该类首地址的偏移量
compareAndSwapInt
在 unsafe.cpp 文件中,可以找到 compareAndSwarpInt 的实现
UNSAFE_ENTRY(jboolean, Unsafe_CompareAndSwapInt(JNIEnv *env, jobject
unsafe, jobject obj, jlong offset, jint e, jint x))
UnsafeWrapper("Unsafe_CompareAndSwapInt");
oop p = JNIHandles::resolve(obj); //将 Java 对象解析成 JVM 的 oop(普通对象指针),
jint* addr = (jint *) index_oop_from_field_offset_long(p, offset); //根据对象 p和地址偏移量找到地址
return (jint)(Atomic::cmpxchg(x, addr, e)) == e; //基于 cas 比较并替换, x 表示需要更新的值,addr 表示 state 在内存中的地址,e 表示预期值
UNSAFE_END
AQS.accquire
acquire 是 AQS 中的方法,如果 CAS 操作未能成功,说明 state 已经不为 0,此时继续 acquire(1)操作。这个方法的主要逻辑是
1. 通过 tryAcquire 尝试获取独占锁,如果成功返回 true,失败返回 false
2. 如果 tryAcquire 失败,则会通过 addWaiter 方法将当前线程封装成 Node 添加到 AQS 队列尾部
3. acquireQueued,将 Node 作为参数,通过自旋去尝试获取锁。
public final void acquire(int arg) {
if (!tryAcquire(arg) &&
acquireQueued(addWaiter(Node.EXCLUSIVE), arg))
selfInterrupt();
}
NonfairSync.tryAcquire
这个方法的作用是尝试获取锁,如果成功返回 true,不成功返回 false它是重写 AQS 类中的 tryAcquire 方法,并且大家仔细看一下 AQS 中 tryAcquire方法的定义,并没有实现,而是抛出异常。
protected boolean tryAcquire(int arg) {
throw new UnsupportedOperationException();
}
ReentrantLock.nofairTryAcquire
1. 获取当前线程,判断当前的锁的状态
2. 如果 state=0 表示当前是无锁状态,通过 cas 更新 state 状态的值
3. 当前线程是属于重入,则增加重入次数
final boolean nonfairTryAcquire(int acquires) {
final Thread current = Thread.currentThread();//获取当前执行的线程
int c = getState();//获得 state 的值
if (c == 0) {//表示无锁状态
if (compareAndSetState(0, acquires)) {//cas 替换 state 的值,cas 成功表示获取锁成功
setExclusiveOwnerThread(current);//保存当前获得锁的线程, 下次再来的时候不要再尝试竞争锁
return true;
}
} else if (current == getExclusiveOwnerThread()) {//如果同一个线程来获得锁,直接增加重入次数
int nextc = c + acquires;
if (nextc < 0) // overflow
throw new Error("Maximum lock count exceeded");
setState(nextc);
return true;
}
return false;
}
AQS.addWaiter
当 tryAcquire 方法获取锁失败以后,则会先调用 addWaiter 将当前线程封装成Node.入参 mode 表示当前节点的状态,传递的参数是 Node.EXCLUSIVE,表示独占状态。意味着重入锁用到了 AQS 的独占锁功能
1. 将当前线程封装成 Node
2. 当前链表中的 tail 节点是否为空,如果不为空,则通过 cas 操作把当前线程的node 添加到 AQS 队列
3. 如果为空或者 cas 失败,调用 enq 将节点添加到 AQS 队列
private Node addWaiter(Node mode) {
Node node = new Node(Thread.currentThread(), mode);//把当前线程封装为 Node
Node pred = tail; //tail 是 AQS 中表示同比队列队尾的属性,默认是 null
if (pred != null) {//tail 不为空的情况下,说明队列中存在节点
node.prev = pred;//把当前线程的 Node 的 prev 指向 tail
if (compareAndSetTail(pred, node)) {//通过 cas 把 node
加入到 AQS 队列,也就是设置为 tail
pred.next = node;//设置成功以后,把原 tail 节点的 next
指向当前 node
return node;
}
}
enq(node);//tail=null,把 node 添加到同步队列
return node;
}
enq
nq 就是通过自旋操作把当前节点加入到队列中
private Node enq(final Node node) {
for (;;) {
Node t = tail;
if (t == null) { // Must initialize
if (compareAndSetHead(new Node()))
tail = head;
} else {
node.prev = t;
if (compareAndSetTail(t, node)) {
t.next = node;
return t;
}
}
} }
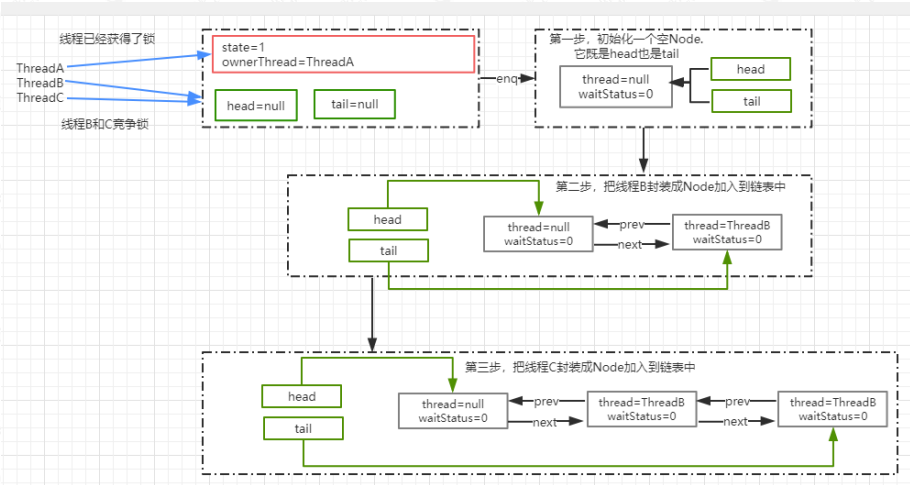
图解分析
假设 3 个线程来争抢锁,那么截止到 enq 方法运行结束之后,或者调用 addwaiter方法结束后,AQS 中的链表结构图

AQS.acquireQueued
NofairSync.tryAcquire
这个方法在前面分析过,就是通过 state 的状态来判断是否处于无锁状态,然后在通过 cas 进行竞争锁操作。成功表示获得锁,失败表示获得锁失败shouldParkAfterFailedAcquire如果 ThreadA 的锁还没有释放的情况下,ThreadB 和 ThreadC 来争抢锁肯定是会
失败,那么失败以后会调用 shouldParkAfterFailedAcquire 方法。Node 有 5 中状态,分别是:CANCELLED(1),SIGNAL(-1)、CONDITION(-2)、PROPAGATE(-3)、默认状态(0)CANCELLED: 在同步队列中等待的线程等待超时或被中断,需要从同步队列中取
消该 Node 的结点, 其结点的 waitStatus 为 CANCELLED,即结束状态,进入该状态后的结点将不会再变化
SIGNAL: 只要前置节点释放锁,就会通知标识为 SIGNAL 状态的后续节点的线程
CONDITION: 和 Condition 有关系,后续会讲解
PROPAGATE:共享模式下,PROPAGATE 状态的线程处于可运行状态
0:初始状态
这个方法的主要作用是,通过 Node 的状态来判断,ThreadA 竞争锁失败以后是否应该被挂起。
1. 如果 ThreadA 的 pred 节点状态为 SIGNAL,那就表示可以放心挂起当前线程
2. 通过循环扫描链表把 CANCELLED 状态的节点移除
3. 修改 pred 节点的状态为 SIGNAL,返回 false.
返回 false 时,也就是不需要挂起,返回 true,则需要调用 parkAndCheckInterrupt挂起当前线程
private static boolean
shouldParkAfterFailedAcquire(Node pred, Node
node) {
int ws = pred.waitStatus;//前置节点的
waitStatus
if (ws == Node.SIGNAL)//如果前置节点为 SIGNAL,意味着只需要等待其他前置节点的线程被释放,
return true;//返回 true,意味着可以直接放心的挂起了
if (ws > 0) {//ws 大于 0,意味着 prev 节点取消了排队,直接移除这个节点就行
do {
node.prev = pred = pred.prev;
//相当于: pred=pred.prev;
node.prev = pred;
} while (pred.waitStatus > 0); //这里采用循环,从双向列表中移除 CANCELLED 的节点
pred.next = node;
} else {//利用 cas 设置 prev 节点的状态为 SIGNAL(-
1)
compareAndSetWaitStatus(pred, ws,
Node.SIGNAL);
}
return false;
}
parkAndCheckInterrupt
使用 LockSupport.park 挂起当前线程编程 WATING 状态Thread.interrupted,返回当前线程是否被其他线程触发过中断请求,也就是thread.interrupt(); 如果有触发过中断请求,那么这个方法会返回当前的中断标识true,并且对中断标识进行复位标识已经响应过了中断请求。如果返回 true,意味着在 acquire 方法中会执行 selfInterrupt()。

selfInterrupt: 标识如果当前线程在 acquireQueued 中被中断过,则需要产生一个中断请求,原因是线程在调用 acquireQueued 方法的时候是不会响应中断请求的

图解分析
通过 acquireQueued 方法来竞争锁,如果 ThreadA 还在执行中没有释放锁的话,意味着 ThreadB 和 ThreadC 只能挂起了。

公平锁和非公平锁的区别
锁的公平性是相对于获取锁的顺序而言的,如果是一个公平锁,那么锁的获取顺序就应该符合请求的绝对时间顺序,也就是 FIFO。 在上面分析的例子来说,只要CAS 设置同步状态成功,则表示当前线程获取了锁,而公平锁则不一样,差异点
有两个。
FairSync.tryAcquire
final void lock() {
acquire(1);
}
非公平锁在获取锁的时候,会先通过 CAS 进行抢占,而公平锁则不会
FairSync.tryAcquire
protected final boolean tryAcquire(int acquires) {
final Thread current = Thread.currentThread();
int c = getState();
if (c == 0) {
if (!hasQueuedPredecessors() &&
compareAndSetState(0, acquires)) {
setExclusiveOwnerThread(current);
return true;
}
}
else if (current == getExclusiveOwnerThread()) {
int nextc = c + acquires;
if (nextc < 0)
throw new Error("Maximum lock count exceeded");
setState(nextc);
return true;
}
return false; }
这个方法与 nonfairTryAcquire(int acquires)比较,不同的地方在于判断条件多了hasQueuedPredecessors()方法,也就是加入了[同步队列中当前节点是否有前驱节点]的判断,如果该方法返回 true,则表示有线程比当前线程更早地请求获取锁,因此需要等待前驱线程获取并释放锁之后才能继续获取锁。
Condition
在前面学习 synchronized 的时候,有讲到 wait/notify 的基本使用,结合synchronized 可以实现对线程的通信。那么这个时候我就在思考了,既然 J.U.C 里面提供了锁的实现机制,那 J.U.C 里面有没有提供类似的线程通信的工具呢? 于是找阿找,发现了一个 Condition 工具类。
Condition 是一个多线程协调通信的工具类,可以让某些线程一起等待某个条件(condition),只有满足条件时,线程才会被唤醒
Condition 的基本使用
ConditionWait
public class ConditionDemoWait implements Runnable{
private Lock lock;
private Condition condition;
public ConditionDemoWait(Lock lock, Condition condition){
this.lock=lock;
this.condition=condition;
}
@Override
public void run() {
System.out.println("begin -ConditionDemoWait");
try {
lock.lock();
condition.await();
System.out.println("end - ConditionDemoWait");
} catch (InterruptedException e) {
e.printStackTrace();
}finally {
lock.unlock();
}
} }
ConditionSignal
public class ConditionDemoSignal implements Runnable{
private Lock lock;
private Condition condition;
public ConditionDemoSignal(Lock lock, Condition condition){
this.lock=lock;
this.condition=condition;
}
@Override
public void run() {
System.out.println("begin -ConditionDemoSignal");
try {
lock.lock();
condition.signal();
System.out.println("end - ConditionDemoSignal");
}finally {
lock.unlock();
}
} }
通过这个案例简单实现了 wait 和 notify 的功能,当调用 await 方法后,当前线程会释放锁并等待,而其他线程调用 condition 对象的 signal 或者 signalall 方法通知并被阻塞的线程,然后自己执行 unlock 释放锁,被唤醒的线程获得之前的锁继续执行,最后释放锁。
所以,condition 中两个最重要的方法,一个是 await,一个是 signal 方法
await:把当前线程阻塞挂起
signal:唤醒阻塞的线程
文章来源于互联网:AQS原理分析
1、本站所有资源均从互联网上收集整理而来,仅供学习交流之用,因此不包含技术服务请大家谅解!
2、本站不提供任何实质性的付费和支付资源,所有需要积分下载的资源均为网站运营赞助费用或者线下劳务费用!
3、本站所有资源仅用于学习及研究使用,您必须在下载后的24小时内删除所下载资源,切勿用于商业用途,否则由此引发的法律纠纷及连带责任本站和发布者概不承担!
4、本站站内提供的所有可下载资源,本站保证未做任何负面改动(不包含修复bug和完善功能等正面优化或二次开发),但本站不保证资源的准确性、安全性和完整性,用户下载后自行斟酌,我们以交流学习为目的,并不是所有的源码都100%无错或无bug!如有链接无法下载、失效或广告,请联系客服处理!
5、本站资源除标明原创外均来自网络整理,版权归原作者或本站特约原创作者所有,如侵犯到您的合法权益,请立即告知本站,本站将及时予与删除并致以最深的歉意!
6、如果您也有好的资源或教程,您可以投稿发布,成功分享后有站币奖励和额外收入!
7、如果您喜欢该资源,请支持官方正版资源,以得到更好的正版服务!
8、请您认真阅读上述内容,注册本站用户或下载本站资源即您同意上述内容!
原文链接:https://www.dandroid.cn/archives/17036,转载请注明出处。


评论0