这篇文章本来应该是继续看
VirtualApk中关于插件BroadcastReceiver的处理的。不过由于处理逻辑比较简单(在加载插件的时候把插件的所有BroadcastReceiver转为动态广播并注册),所以这里就不看了。本文就从Android源码(8.0)来看一下系统对
BroadcastReceiver的处理逻辑(广播接收者注册、发送广播),BroadcastReceiver的源码处理逻辑很多也很复杂,我们只看重点,所以对于广播一些很细致的点是看不到了。本文的目标是了解系统对广播的整个处理的过程。
BroadcastReceiver的注册
动态注册广播接收者
我们从动态注册开始看 : context.registerReceiver(mBroadcastReceiver, intentFilter), 最终调用的方法是ContextImpl.registerReceiverInternal():
private Intent registerReceiverInternal(BroadcastReceiver receiver, int userId,
IntentFilter filter, String broadcastPermission,
Handler scheduler, Context context, int flags) {
IIntentReceiver rd = null;
...
rd = new LoadedApk.ReceiverDispatcher(
receiver, context, scheduler, null, true).getIIntentReceiver()
...
ActivityManager.getService().registerReceiver(
mMainThread.getApplicationThread(), mBasePackageName, rd, filter,
broadcastPermission, userId, flags)
}
即构造了一个LoadedApk.ReceiverDispatcher, 然后就转到ActivityManagerService去注册。那LoadedApk.ReceiverDispatcher是什么呢?
LoadedApk : 这个类是用来保存当前运行app的状态的类,它保存着app的Application、类加载器、receiver、service等信息。
LoadedApk.ReceiverDispatcher : 这个类含有一个InnerReceiver(Stub Binder),用来和服务端通信,当ActivityManagerService分发广播时,就会通过这个(Stub)Binder调用BroadcastReceiver.onReceiver()。这个我们到后续看广播接收的时候再讲。先知道这个类可以被ActivityManagerService用来和客户端通信即可。
ActivityManagerService.registerReceiver()
这个方法的注册逻辑也比较简单,这里我们不看粘性广播(已被废弃)的注册部分:
public Intent registerReceiver(IApplicationThread caller, String callerPackage, IIntentReceiver receiver, IntentFilter filter ...) {
ReceiverList rl = mRegisteredReceivers.get(receiver.asBinder());
if (rl == null) {
rl = new ReceiverList(this, callerApp, callingPid, callingUid, userId, receiver);
if (rl.app != null) {
...
rl.app.receivers.add(rl);
} else {
...
}
mRegisteredReceivers.put(receiver.asBinder(), rl);
}
BroadcastFilter bf = new BroadcastFilter(filter, rl, callerPackage, permission, callingUid, userId, instantApp, visibleToInstantApps);
rl.add(bf);
mReceiverResolver.addFilter(bf);
}
即把一个BroadcastFilter放入ReceiverList和mReceiverResolver中。那这两个又是什么呢?
BroadcastFilter : 它是IntentFilter的子类,即一个BroadcastReceiver的IntentFilter,保存一些BroadcastReceiver特有的一些信息,比如权限等。
ReceiverList : 我们知道一个BroadcastReceiver可以有多个BroadcastFilter(IntentFilter)。它是用来保存一个BroadcastReceiver的BroadcastFilter列表的。 mRegisteredReceivers是一个保存ReceiverList的map。它的key是一个Binder,即LoadedApk.ReceiverDispatcher中的InnerReceiver(Stub Binder)。value就是ReceiverList。Binder作为key是为了方便和BroadcastReceiver的客户端通信。
- mReceiverResolver
看一下它的类型 : IntentResolver<BroadcastFilter, BroadcastFilter> mReceiverResolver
IntentResolver这个类还是比较熟悉的,它可以解析一个intent。 我们知道可以使用IntentFilter来匹配一个Intent。BroadcastFilter就是来匹配BroadcastReceiver的Intent。mReceiverResolver里面维护了一个BroadcastFilter列表。所以mReceiverResolver就是可以用来解析一个广播的Intent。找出其匹配的BroadcastReceiver。
即注册过程可以使用下图表示:

即广播的注册过程就是把注册的BroadcastFilter(IntentFilter)放到系统的BroadcastFilter维护列表(mRegisteredReceivers和mReceiverResolver)中。目的是为了在接收广播时好找到对应的广播接收者
BroadcastReceiver的接收
在我们注册了BroadcastReceiver之后,系统在收到广播时,是如何正确的分发的呢?还是先找一个入口点,我们从发送一个无序广播ContextImpl.sendBroadcast()开始看:
public void sendBroadcast(Intent intent) {
...
ActivityManager.getService().broadcastIntent(
mMainThread.getApplicationThread(), intent, resolvedType, null,
Activity.RESULT_OK, null, null, null, AppOpsManager.OP_NONE, null, false, false,
getUserId());
}
即直接转发到了ActivityManagerService.broadcastIntentLocked(), 这个方法很长,我们去除对于系统特殊广播和粘性广播接收逻辑的处理来看:
int broadcastIntentLocked(...Intent intent, String resolvedType, IIntentReceiver resultTo, ...,boolean ordered,...){
... 对于特定系统广播的分发处理 以及 粘性广播的处理
List receivers = null; // manifest注册的广播
List<BroadcastFilter> registeredReceivers = null; // 动态注册
//动态注册的广播接收者也可以接收这个广播
if ((intent.getFlags()&Intent.FLAG_RECEIVER_REGISTERED_ONLY) == 0) {
receivers = collectReceiverComponents(intent, resolvedType, callingUid, users); //收集在Manifest中注册的可以接收这个intent的广播接收者
}
//没有显示指明广播接收者
if (intent.getComponent() == null) {
if (userId == UserHandle.USER_ALL && callingUid == SHELL_UID) {
...对于全部用户符合条件的广播接收者的收集
}else{
//收集当前的符合条件的广播接收者。 mReceiverResolver保存着动态注册的广播信息
registeredReceivers = mReceiverResolver.queryIntent(intent,resolvedType, false /*defaultOnly*/, userId);
}
}
//处理代码动态注册的广播
int NR = registeredReceivers != null ? registeredReceivers.size() : 0;
if (!ordered && NR > 0) {
...
//这个queue的作用是把广播分发给广播接收者
final BroadcastQueue queue = broadcastQueueForIntent(intent);
//利用 registeredReceivers 构建一个 BroadcastRecord
BroadcastRecord r = new BroadcastRecord(queue, intent, callerApp,
callerPackage, callingPid, callingUid, callerInstantApp, resolvedType,
requiredPermissions, appOp, brOptions, registeredReceivers, resultTo,
resultCode, resultData, resultExtras, ordered, sticky, false, userId);
...
queue.enqueueParallelBroadcastLocked(r); //并发分发广播到广播接收者
queue.scheduleBroadcastsLocked();
}
... 根据广播接收者的 priority 调整 receivers中广播接收者的顺序
//处理manifest静态注册的广播
if ((receivers != null && receivers.size() > 0) || resultTo != null) {
BroadcastQueue queue = broadcastQueueForIntent(intent);
BroadcastRecord r = new BroadcastRecord(queue, intent, callerApp,
callerPackage, callingPid, callingUid, callerInstantApp, resolvedType,
requiredPermissions, appOp, brOptions, receivers, resultTo, resultCode,
resultData, resultExtras, ordered, sticky, false, userId);
....
queue.enqueueOrderedBroadcastLocked(r); //串行分发广播到广播接收者
queue.scheduleBroadcastsLocked();
}
}
大体逻辑我就不解释了,上面代码还是加了挺详细的注释的。可以看到最终对于广播的分发过程是:
- 根据一个广播的
Intent获取对应的BroadcastQueue - 根据一个广播接收者列表创建一个
BroadcastRecord - 把
BroadcastRecord添加到BroadcastQueue中 BroadcastQueue开始分发广播给广播接收者queue.scheduleBroadcastsLocked()
- BroadcastQueue
源码中一共存在两个BroadcastQueue, 一个是前台广播队列(mFgBroadcastQueue),一个是后台广播队列(mBgBroadcastQueue)。这两广播队列最直接的区别是mFgBroadcastQueue在分发广播时超时时间为10s,mBgBroadcastQueue在分发广播时超时时间是60s。
所以我们继续看BroadcastQueue是如何把广播分发给广播接收者的queue.scheduleBroadcastsLocked(), 这个方法最终调用的是BroadcastQueue.processNextBroadcastLocked(),这个方法代码也很长,分成两个部分来看:
无序广播的分发
final void processNextBroadcastLocked(boolean fromMsg, boolean skipOomAdj) {
BroadcastRecord r;
while (mParallelBroadcasts.size() > 0) { //处理广播接收者并行集合
r = mParallelBroadcasts.remove(0); // 获得一个`BroadcastRecord`
....
final int N = r.receivers.size();
for (int i=0; i<N; i++) {
//分发广播给 广播接收者
deliverToRegisteredReceiverLocked(r, (BroadcastFilter)r.receivers.get(i), false, i);
}
...
}
...
}
逻辑很简单,即从mParallelBroadcasts取出一个BroadcastRecord然后调用deliverToRegisteredReceiverLocked去分发,它里面的逻辑大部分都是权限判断和对无序广播跳过,因此不看它的具体内容了,它最终会调用到performReceiveLocked:
void performReceiveLocked(ProcessRecord app, IIntentReceiver receiver,Intent intent, ...) throws RemoteException {
if (app != null) {
if (app.thread != null) {
app.thread.scheduleRegisteredReceiver(receiver, intent, resultCode,
data, extras, ordered, sticky, sendingUser, app.repProcState);
}
} else {
receiver.performReceive(intent, resultCode, data, extras, ordered,
sticky, sendingUser);
}
}
即如果广播接收者所在的主线程不为null,即直接通过ApplicationThread(Binder)切换到这个进程的主线程去接收这个广播,否则通过IIntentReceiver(Binder)切换到对应的进程去接收广播。最终的结果都是实例化一个BroadcastReceiver,在主线程调用其onReceiver方法。这两条路径最终都会走到一个地方,然后调用下面代码(其实有序广播最终也是来到这个地方):
//运行在主线程
ClassLoader cl = mReceiver.getClass().getClassLoader();
intent.setExtrasClassLoader(cl);
intent.prepareToEnterProcess();
setExtrasClassLoader(cl);
receiver.setPendingResult(this);
receiver.onReceive(mContext, intent);
...
finish(); //
即实例化BroadcastReceiver,调用onReceive()。 最后调用finish()。这个方法很关键,因为它负责再告诉ActivityManagerService,这个广播处理完毕了:
if (mOrderedHint) {
am.finishReceiver(mToken, mResultCode, mResultData, mResultExtras,mAbortBroadcast, mFlags);
} else {
am.finishReceiver(mToken, 0, null, null, false, mFlags);
}
所以我们再回到ActivityManagerService来看一下:
public void finishReceiver(IBinder who, int resultCode, String resultData,
Bundle resultExtras, boolean resultAbort, int flags) {
BroadcastQueue queue = (flags & Intent.FLAG_RECEIVER_FOREGROUND) != 0
? mFgBroadcastQueue : mBgBroadcastQueue;
r = queue.getMatchingOrderedReceiver(who);
if (r != null) {
doNext = r.queue.finishReceiverLocked(r, resultCode,
resultData, resultExtras, resultAbort, true);
}
if (doNext) {
r.queue.processNextBroadcastLocked(/*fromMsg=*/ false, /*skipOomAdj=*/ true);
}
....
}
通过客户端传过来的参数,可以看出这个方法其实只是对有序广播做了处理,对无序广播并没有做处理。也可以猜出,对有序广播处理的原因是要保证接下来广播可以继续处理。好到这里,无序广播的分发流程就看完了。
有序广播的分发
按照我们前面看的广播注册的源码,有序广播是指指定了广播的priority属性。BroadcastQueue.mOrderedBroadcasts会把BroadcastRecord按照这个顺序依次排列。因此处理有序广播其实就是把mOrderedBroadcasts的BroadcastRecord拿出来一个一个的处理。这里还是从BroadcastQueue.processNextBroadcastLocked()一点一点的来看 :
BroadcastRecord r;
//确定要分发的有序广播,如果在遍历过程中发现了超时的广播,则直接强制分发
do {
...
r = mOrderedBroadcasts.get(0);
//超时会强制分发广播 forceReceive = true
if (... || forceReceive) {
...
performReceiveLocked(r.callerApp, r.resultTo,new Intent(r.intent), r.resultCode,...);
...
r = null;
continue;
}
} while (r == null);
// nextReceiver 其实就是一个index, 我们知道 BroadcastRecord 是有一个广播接收者列表的
int recIdx = r.nextReceiver++;
final Object nextReceiver = r.receivers.get(recIdx); //拿出一个广播接收者
if (nextReceiver instanceof BroadcastFilter) { //处理动态注册的广播接收者
BroadcastFilter filter = (BroadcastFilter)nextReceiver;
//分发这个广播给这个广播接收者
deliverToRegisteredReceiverLocked(r, filter, r.ordered, recIdx);
return; //前面看无序广播的时候已经知道,要接收到前一个广播接收者接收完成的信号才会继续分发有序广播
}
ResolveInfo info = (ResolveInfo)nextReceiver; //静态注册的广播接收者
...一系列的权限判断,如果有问题直接跳过
//广播接收者所在的进程正在运行
if (app != null && app.thread != null && !app.killed) {
....
processCurBroadcastLocked(r, app, skipOomAdj);
...
return;
}
//尝试唤醒广播接收者所在的进程
if ((r.curApp=mService.startProcessLocked(targetProcess...) == null) {
..唤起失败
scheduleBroadcastsLocked(); //直接处理下一个
return;
}
//进程唤起成功,把广播设置为 pending
mPendingBroadcast = r;
mPendingBroadcastRecvIndex = recIdx;
其实上面的注释我已经写的挺清楚的了。所以这里不做过多的介绍。deliverToRegisteredReceiverLocked()这个方法就是前面分发无序广播的方法。所以不再看了,我们看一下processCurBroadcastLocked() :
private final void processCurBroadcastLocked(BroadcastRecord r, ProcessRecord app, boolean skipOomAdj) throws RemoteException {
...
app.thread.scheduleReceiver(new Intent(r.intent), r.curReceiver,
mService.compatibilityInfoForPackageLocked(r.curReceiver.applicationInfo),
r.resultCode, r.resultData, r.resultExtras, r.ordered, r.userId,
app.repProcState);
...
}
很简单,即还是回到了广播的进程去实例化广播,调用其onReceive方法。到这里可以知道: 有序广播和无序广播在客户端的处理是一样的。那一个有序广播客户端处理完毕之后怎么办呢? 前面在看无序广播的时候已经知道会
再次回到ActivityManagerService,调用finishReceiver()方法。这个方法我们前面已经贴过了,不过我们再把它的主要逻辑贴出来:
BroadcastQueue queue = (flags & Intent.FLAG_RECEIVER_FOREGROUND) != 0 ? mFgBroadcastQueue : mBgBroadcastQueue;
r = queue.getMatchingOrderedReceiver(who);
if (r != null) {
doNext = r.queue.finishReceiverLocked(r, resultCode,resultData, resultExtras, resultAbort, true);
}
if (doNext) {
r.queue.processNextBroadcastLocked(/*fromMsg=*/ false, /*skipOomAdj=*/ true);
}
processNextBroadcastLocked()这个方法是分发广播的入口,我们不再看了。看一下r.queue.finishReceiverLocked() :
public boolean finishReceiverLocked(BroadcastRecord r, int resultCode,
String resultData, Bundle resultExtras, boolean resultAbort, boolean waitForServices) {
...清除状态
if (r.nextReceiver < r.receivers.size()) {
Object obj = r.receivers.get(r.nextReceiver);
nextReceiver = (obj instanceof ActivityInfo) ? (ActivityInfo)obj : null;
} else {
nextReceiver = null;
}
....
}
即清除了一些状态,然后确定了这个BroadcastRecord的下一个BroadcastReceiver。后续会继续分发广播给这个BroadcastReceiver。
即有序广播的分发通过上面的机制会依次分发给广播接收者。
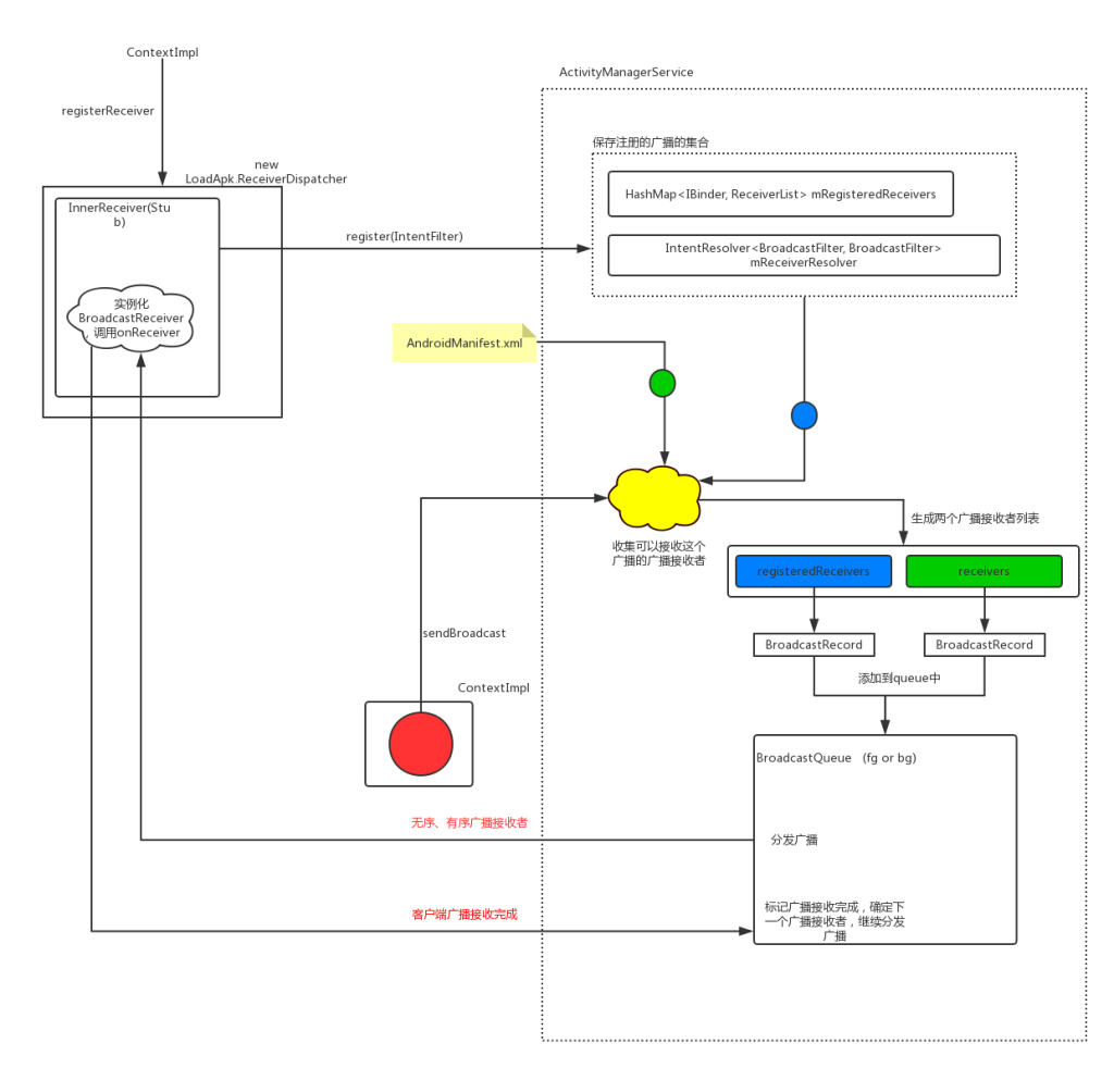
看完一遍源码,弄的云里雾里的,因此使用下面这张图来理清整个系统的广播处理机制:

LocalBroadcastManager
平时如果我们只是在app内使用广播来做简单的通知等,可以使用它来注册广播接收者和发送广播。它会自己管理注册的广播接受者(不会管理静态注册的广播),然后做正常的分发,完全不涉及ActivityManagerService。因此比较高效。源码比较简单就不做分析。
1、本站所有资源均从互联网上收集整理而来,仅供学习交流之用,因此不包含技术服务请大家谅解!
2、本站不提供任何实质性的付费和支付资源,所有需要积分下载的资源均为网站运营赞助费用或者线下劳务费用!
3、本站所有资源仅用于学习及研究使用,您必须在下载后的24小时内删除所下载资源,切勿用于商业用途,否则由此引发的法律纠纷及连带责任本站和发布者概不承担!
4、本站站内提供的所有可下载资源,本站保证未做任何负面改动(不包含修复bug和完善功能等正面优化或二次开发),但本站不保证资源的准确性、安全性和完整性,用户下载后自行斟酌,我们以交流学习为目的,并不是所有的源码都100%无错或无bug!如有链接无法下载、失效或广告,请联系客服处理!
5、本站资源除标明原创外均来自网络整理,版权归原作者或本站特约原创作者所有,如侵犯到您的合法权益,请立即告知本站,本站将及时予与删除并致以最深的歉意!
6、如果您也有好的资源或教程,您可以投稿发布,成功分享后有站币奖励和额外收入!
7、如果您喜欢该资源,请支持官方正版资源,以得到更好的正版服务!
8、请您认真阅读上述内容,注册本站用户或下载本站资源即您同意上述内容!
原文链接:https://www.dandroid.cn/archives/18872,转载请注明出处。


评论0