Android Binder 机制——AIDL 的使用和原理分析
AIDL 使用步骤
1.创建 UserManager.aidl 接口文件,声明作为 Server 端的远程 S...
基于Android T:包管理机制详解(上)
前言
PackageManagerService(简称PKMS)是Android系统核心服务之一,和AMS,WM...
Android PackageManagerService源码分析和APK安装原理详解
一、PackageManagerService简称PMS:PackageManagerService是Android系统中核心的...
基于Android T:包管理机制详解(下)
前言
前面一篇文章我们讲解了PKMS的启动过程。
PKMS启动过程中主要做了以下事情...
Android Framework知识整理:WindowManager体系(上)
前言
大家好,由于工作和面试需要,笔者结合大佬们的经验以及自身对源码理解,...
Binder之Java 层服务过程分析
1. Framework 层的 JNI 函数封装
Framework 对常用的 JNI 函数做了封装:
n...
源码分析 | 布局文件加载流程
Activity 中的 setContentView
getWindow().setContentView(layoutResID)...
Android Handler机制:Looper、Handler、MessageQueue、Message的关系
一、概述
Handler是Android中处理异步消息的机制。Looper、Handler、MessageQue...
Android垃圾回收机制与分代回收策略
GC 回收机制与分代回收策略
垃圾回收(Garbage Collection,简写为 GC)可能是...
Android触摸事件全过程分析
本文会分析触摸事件的产生 -> Activity.dispatchTouchEvent()整个过程。希望...
Android FrameWork面试点集合
1. 怎么跨进程传递大图片
考察点
了解各种跨进程传输数据的方式及各自优缺点
...
Android Binder机制与AIDL
说起Android的进程间通信,想必大家都会不约而同的想起Android中的Binder机制。而...
慢~再来梳理一遍Activity的启动流程
前言
activity启动的流程分为两部分:一是在activity中通过startActivity(Inten...
Handler的初级、中级、高级问法,你都掌握了吗?
Handler是Android中的消息处理机制,是一种线程间通信的解决方案,同时你也可...
Class 和 Dex 文件深入理解 | JAVA_Android
class 文件结构深入解析
什么是 class 文件
能够被 JVM 识别,加载并执行的...
Android | 理解 ViewRootImpl
简介
ViewRootImpl 是 View 的最高层级,是所有 View 的根。ViewRootImpl 实现...
源码分析| Resource 加载资源
了解资源的加载过程,实现加载皮肤文件中的资源文件
资源加载
imageView 布...
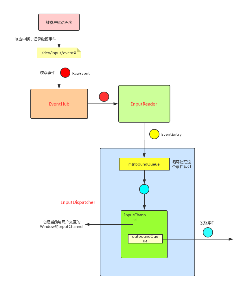
Android | 输入系统(IMS)
前言
一般情况下很多同学对于点击事件的认识都只存在于从 Activity 开始的,然...
Android | 理解 Window 和 WindowManager
前言
Window 是一个窗口的概念,是所有视图的载体,不管是 Activity,Dialog,...
- 1
- 2

