AOSP 篇之添加可执行程序
本文基于 AOSP Android10_r41 源码环境。
AOSP 添加的可执行程序,可以分为两...
Android垃圾回收机制与分代回收策略
GC 回收机制与分代回收策略
垃圾回收(Garbage Collection,简写为 GC)可能是...
基于Android T:包管理机制详解(上)
前言
PackageManagerService(简称PKMS)是Android系统核心服务之一,和AMS,WM...
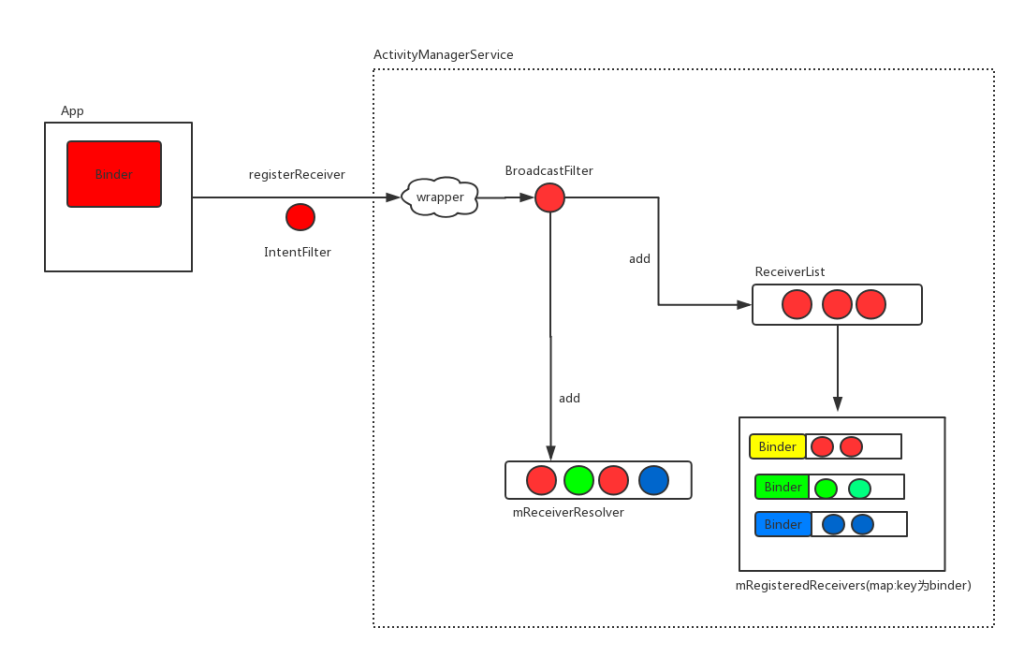
android BroadcastReceiver详解
这篇文章本来应该是继续看VirtualApk中关于插件BroadcastReceiver的处理的。不过...
Android视图层源码(深入剖析Window组成)
Android中所有的视图(View)都是通过Window来呈现的,不管是Activity、Dialog还是...
基于Android T:包管理机制详解(下)
前言
前面一篇文章我们讲解了PKMS的启动过程。
PKMS启动过程中主要做了以下事情...
Handler的初级、中级、高级问法,你都掌握了吗?
Handler是Android中的消息处理机制,是一种线程间通信的解决方案,同时你也可...
Binder之Java 层服务过程分析
1. Framework 层的 JNI 函数封装
Framework 对常用的 JNI 函数做了封装:
n...
Android Binder 机制——AIDL 的使用和原理分析
AIDL 使用步骤
1.创建 UserManager.aidl 接口文件,声明作为 Server 端的远程 S...
源码分析| Resource 加载资源
了解资源的加载过程,实现加载皮肤文件中的资源文件
资源加载
imageView 布...
Android Handler机制:Looper、Handler、MessageQueue、Message的关系
一、概述
Handler是Android中处理异步消息的机制。Looper、Handler、MessageQue...
SeAndroid 使用极速上手
1. 基本概念
SEAndroid 是一种安全系统,相关的概念和术语对于初学者来说都相...
Android FrameWork面试点集合
1. 怎么跨进程传递大图片
考察点
了解各种跨进程传输数据的方式及各自优缺点
...
android Binder分析
讲Android Binder机制的文章非常多,这篇文章主要是理一下我对Binder的理解。本文...
Android | 输入系统(IMS)
前言
一般情况下很多同学对于点击事件的认识都只存在于从 Activity 开始的,然...
Android PackageManagerService源码分析和APK安装原理详解
一、PackageManagerService简称PMS:PackageManagerService是Android系统中核心的...
Android | 理解 Window 和 WindowManager
前言
Window 是一个窗口的概念,是所有视图的载体,不管是 Activity,Dialog,...
Apk 预装详解
文章基于 Aosp Android10_r41 版本。
本文介绍如何在 Aosp 中预装已经编译好的...
Android Framework 核心基础的学习路线图
1. 为什么要学习 Android Framework?
作为一名应用层 App 开发工程师,我们为...
如何阅读 Android 系统源码 —— Java 篇
1. 工具篇 —— AIDEGen + Android Studio
AIDEGen,我叫它 “爱得跟”,大概是 An...
- 1
- 2

